
企业文档
数据安全与AI搜索一体化平台
从数据存储、跨网交换到智能搜索,通过 安全交换(KWS)、智能文档云(KDOCS) 与 知识引擎(RAG),
一粒云构建企业数据全生命周期管理能力
YLY : Core Products (核心产品)
通过 智能文档云(KDOCS) 、安全交换(KWS)、与 知识引擎(RAG),我们为您构建从数据安全到知识洞察的完整闭环。

KDocs 文档云
文档云=协同网盘+文控审批+多人协同编辑
+知识库+多系统集成+其他可配置业务.

KWS 文件安全交换
构建网络隔离时代的数据流动新范式,
成为企业文件内容出入网络的审计的安全员

知索-RAG
从“信息检索”到“智慧决策”的三大跃迁
扫描现有数据,形成智慧搜索与知识引擎
行业方案

隔离网文件安全交换系统
一粒云自研隔离网文件安全交换系统( KWS ), 是一款集成了网盘功能、加解密、多网隔离、流程编排管理、数据内容检查审计以及 AI 辅助文件检查的全面文档管理与文档进出的企业核心资料安全管理的解决方案。
该系统专为金融、科研、专网等用户设计,确保在内外网文件交换(摆渡)过程中,兼顾安全性与高效性。



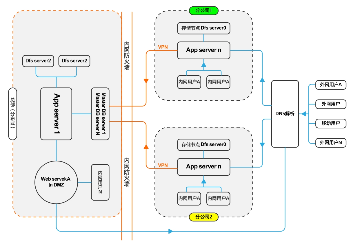
集团统一文档云建设方案
面向大型集团型企业,通过企业网盘、多用户协作编辑、分布式存储、集成隔离网文件交换、文档管理控制系统以及开放API等功能,为企业打造一个高度分布式、可扩展的文档云中台。
该中台能够实现跨地区、跨国的统一管理,确保在全球范围内的业务运作中,文档的统一管理与无缝共享得以实现。通过这一平台,企业能够在严格的安全和合规要求下,实现全球协同,打造统一、高效的文档管理中枢。

智慧校园融合门户与教育网盘
一粒云深耕教育行业,从2015年至今为全国多所大学,教育局,中小学建立校本资源库与校园网盘和智慧校园门户建设。
该方案旨通过智慧校园统一平台(校园OA+校园门户+校园网盘+选排课+精准教学等)组成一体的可选配的智慧校园融合门户系统平台。目标是推动教育决策、管理和服务的现代化,实现高效办事、数据共享和个性化服务,助力构建高质量教育体系。

教育网盘与智慧校园融合门户

工程文档合同审批管理系统
一粒云工程文档合同审批管理系统的显著优势。
在工程建设中,项目管理涉及众多参与方,如建设方、分包方、监理方等,文档在各方之间反复流转、审批、归档。这不仅要求文档管理系统具备高效的协作能力,还必须确保文档版本控制、流程追踪与安全存储。为了解决这些行业痛点,一粒云联合英国MDSC公司、中工国际、中建二局等企业共同推出了工程项目文档合同管理系统(KDOC-PRJ),为工程行业提供一个强大而灵活的文档管理解决方案。
最后,该项目特别满足海外工程建设中,文档的存储、编号、规范、版本管理建设方与监理方多级来回审批、邮件通知。
YLY IT : 支撑平台配套建设

文档防泄密模块
文档加解密模块作为文档系统的子模块, 作为终端文档安全的补充,防止文件终端泄密。

数据备份系统
提供基于文档、数据库、虚拟机的备份一体化管理,支持备份与还原的各种策略,代理设置等。

分布式存储
ESS 分布式存储平台,为企业提供各种存储协议提供分布式管控实现使用的完美融合;

AI推理超融合
融合存储、计算、推理、容器管理为一体的虚拟化平台,打通中间应用层,使用像公有云一样简单;

典型客户的评价
针对一些典型项目,一粒云全力配合客户的行为,站在客户角度全心全意为客户服务,一粒云的服务宗旨:助客户赢。
“电教云稳定运行多年,为我们工作带来了便利,在安全审查期间一粒云不辞劳苦,积极全力配合修改,是不错的合作伙伴”。

“使用一粒云6年,产品稳定可靠,服务及时,紧急问题配合度高,每个大版本有升级服务,当年对比多家后的选择,不负所望”

“经过数十家的比较后,我们最终采用的一粒云的隔离网文件交换平台,功能细致,流程完美契合新能源制造行业,对比起来优势明显”

新闻与动态

部分行业客户展示
我们主要客户集中在高端制造、教育、金融、生物医疗,目前大企客户数量已超过300+,中小企业超过30000家。

















